What is SOLIDWORKS PDM?
SOLIDWORKS® Product Data Management (PDM) products manage and synchronize your design data across your entire enterprise with a single, easily deployable solution tightly integrated with all SOLIDWORKS applications.
Why Product Data Management?
By leveraging a secure vault, you can extend the access to your 3D design environment and associated files, for all participants from engineering through manufacturing. This enables everyone involved in your projects to share information and collaborate on designs, while automatically protecting your intellectual property with the automated version and revision control systems.
Capabilities
Bring your design data under control and improve the way your teams manage and collaborate on product development.
File Reference Management
Maintain all file references between SOLIDWORKS parts, assemblies, drawings, and other types of design data automatically.
Revision and Version Control
Ensure the appropriate personnel are always working with the right version of a design.
Advanced Searching
Take advantage of powerful file searching tools to quickly find the design data that you need across a range of file types.
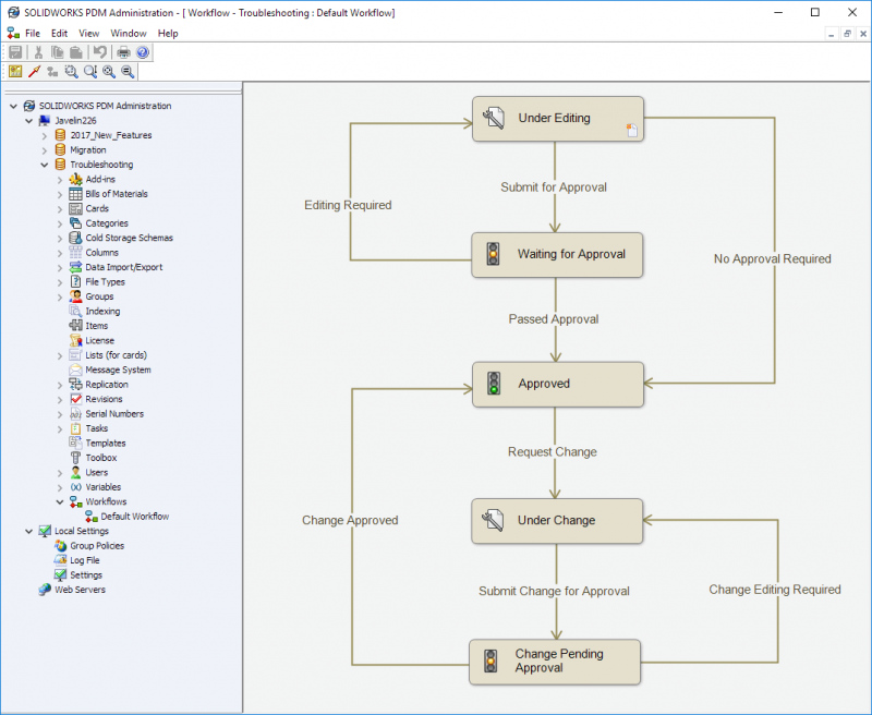
Electronic Workflow
Create an electronic workflow to formalize, manage, and optimize processes.
Electronic Signature
Save time by using an automated, electronic process to circulate documents for signature and approval.
Audit Trail and History
Maintain a complete history of product design, engineering, and development activities.
Regulatory Compliance
Facilitate compliance with government regulatory requirements and industry standards.
BOM Export
Export bill of materials (BOM) information for use in downstream applications and systems.
BOM Editing
With the SOLIDWORKS PDM Professional system, you can use easy-to-configure templates to pull together all necessary product structure information and automate BOM information preparation.
Multisite Replication
Support collaboration among design groups by replicating your data vault to multiple sites.
ERP/MRP Connection
Maximize the value of your design data using SOLIDWORKS PDM Professional to connect with an ERP (Enterprise Resource Planning) or MRP (Manufacturing Resource Planning) application, and synchronize and improve the effectiveness of your business enterprise systems.
Engineering Change Management
Significantly reduce the time needed to complete your design approval and engineering change order (ECO) processes with the automated electronic workflow system in SOLIDWORKS PDM Professional software.
| Feature | SOLIDWORKS Manage |
SOLIDWORKS PDM Professional |
SOLIDWORKS PDM Standard |
|---|---|---|---|
| Secure Access Establish a secure file vault to control access to sensitive or proprietary product information. |
![]() |
![]() |
![]() |
| Revision Control Track design changes and avoid the errors of manual methods. Track changes and maintain a complete revision history of a design’s evolution. |
![]() |
![]() |
![]() |
| Find and Reuse Design Data Quickly locate and reuse existing design data to save time and control costs. |
![]() |
![]() |
![]() |
| Audit Trail Maintain a complete history of your product design, engineering, and development activities for reporting and auditing purposes. |
![]() |
![]() |
![]() |
| Integrated Search Save time and reduce development costs through design reuse by quickly finding needed data across a range of file types using the powerful searching tools. |
![]() |
![]() |
![]() |
| Integrated eDrawings Preview View eDrawings®, SOLIDWORKS, and AutoCAD® documents in eDrawings. |
![]() |
![]() |
![]() |
| Engineering Change Management Reduce the time to complete your design approval and Engineering Change Order (ECO) processes. Graphically represent the product development process through an easy-to-use flowchart interface. |
![]() |
![]() |
|
| Bill of Materials Management Maintain, manipulate, and leverage Bill of Materials (BOM) information to support downstream applications and systems. Create individual BOM objects from existing CAD file structures that automatically update in parallel with the evolution of the CAD model, eliminating the frequent manual updates required when using spreadsheets. Connect your CAD data with your Enterprise Resource Planning (ERP) or Manufacturing Resource Planning (MRP) systems, enabling you to easily update BOM information in other businesses enterprise systems. Use customizable templates to display BOM information in multiple formats or to format BOM information to meet the needs of a user or group. |
![]() |
![]() |
|
| Regulatory Compliance Facilitate compliance with government regulatory requirements and industry standards. SOLIDWORKS PDM Professional can bolster compliance for several types of regulatory requirements, such as FDA, RoHS, ISO 9001 and 14000, ANSI, and others. |
![]() |
![]() |
|
| Advanced Search and Favorites Save and share search criteria as “favorites”, providing you with instant access to common searches. |
![]() |
![]() |
|
| Multi-Document Preview View multiple documents in the Preview window. |
![]() |
![]() |
|
| Scalability Easily connect the design data needs of your entire enterprise, whether for just a few users in a single location or hundreds of contributors working in multiple locations. |
![]() |
![]() |
|
| Automated Neutral File Creation Save time and effort communicating by configuring SOLIDWORKS PDM Professional to automatically create neutral file formats. |
![]() |
![]() |
|
| Custom Configuration Map variables to both predefined properties (such as Title and Author) and custom named properties in SOLIDWORKS files. |
![]() |
![]() |
|
| Automated Data Import and Export Import variable values from an XML file into a vault database. Create an export rule to export SOLIDWORKS PDM BOM variables that can be read into ERP systems. |
![]() |
![]() |
|
| Serial Number Generators Use serial numbers to assign automatic names to files and folders, to assign unique IDs to items, or to add unique running values to card controls. |
![]() |
![]() |
|
| Distributed Design Teams Tools and capabilities that your enterprise needs to keep people connected, up-todate, and working on the same set of data. |
![]() |
![]() |
|
| Remote Access Enable staff and partners to contribute through web-enabled portals from various connected devices including smartphones and tablets. |
![]() |
![]() |
|
| Automated Approval Process Automatically facilitate multiple required approvers with parallel transitions. |
![]() |
![]() |
|
| Email Notifications Logged-in user will receive an email message when a predefined event occurs in a file or folder. |
![]() |
![]() |
|
| Project management Provide critical information to help teams focus on important tasks, and provide an overview of resource capacity for better planning and utilization. Manage project stages, timelines, and milestones along with resource utilization and capacity. Utilize user tasks and timesheets to automatically track progress. |
![]() |
||
| User Tasks Provide users with the knowledge they need to work more effectively by utilizing tasks and calendars.. |
![]() |
||
| Process management Track design changes and avoid the errors of manual methods. Track changes and maintain a complete revision history of a design’s evolution. |
![]() |
||
| Item management Create, edit and compare complete bills of materials (BOM) by associating items, files and free text. Manage product variations for different use cases and applications. Drive SOLIDWORKS drawing bill of materials and item numbers directly from system data. |
![]() |
||
| Dashboards and reports Create and distribute interactive graphical dashboards to display critical information. Configure reports to company standards and publish automatically or on demand. |
![]() |
||
SOLIDWORKS PDM Features
Take the complexity out of product data management
With the rich toolset embedded in the SOLIDWORKS user interface, designers stay focused in one environment—with no need to switch interfaces for data management tasks.
SOLIDWORKS PDM takes care of your data
SOLIDWORKS PDM centralizes the storage of all your engineering data and related files with a single, easily deployable solution tightly integrated with SOLIDWORKS applications.
You extend the reach of your design system—locally or remotely, from engineering through manufacturing—to share information, collaborate on designs, and automatically protect design data with integrated tracking and version control:
- Secure repository for fast information retrieval.
- Version control for both minor changes and major revisions to help prevent data loss.
- Integrated workflows that automate your design and approval processes for more efficient review and release of final designs.
- Implemented in a fraction of the time required by other product data management solutions.
With SOLIDWORKS PDM, you can dramatically reduce the time you spend searching for parts, assemblies, and drawings.
Get productive fast
Immediately get up to speed through a fully integrated bundle that includes database software, CAD connectors, replicated servers, and an API for customization.
The integrated Windows Explorer search tool makes it easy to quickly find information and take action. Full integration of SOLIDWORKS PDM with Windows® Explorer provides a familiar environment and unparalleled ease of use. The short learning curve also leads to higher productivity and a faster return on investment.
- Engage new users quickly with the intuitive Windows Explorer interface
- See “where used” and “contains” information for any design with one click
- Increase productivity with customized menus and personal preferences
- Find files faster and reduce desktop clutter using integrated Windows Explorer search and browse capabilities
- Instantly communicate with colleagues through information pop-ups
Streamline essential processes
SOLIDWORKS PDM uses an intuitive graphic interface to help you map workflows and minimize administrative work, while automated tracking of approvals and sign-offs maintains accuracy and accountability.
- Model company workflows and processes
- Increase productivity, quality, and accountability by automating workflows and approval processes
- Instantly access audit trails to meet internal and external reporting requirements, document quality control and standards compliance, and drive process improvement
- Automatically create files in common formats, such as PDF, at the end of an approved process
SOLIDWORKS PDM Packages
Available in Standard, Professional and Manage version
SOLIDWORKS PDM Standard
With SOLIDWORKS PDM Standard you can easily manage SOLIDWORKS parts, assemblies, and drawings, along with other windows documents in a workgroup environment.
SOLIDWORKS PDM Case Studies
Canadian Designers & Manufacturers organize their data with SOLIDWORKS PDM
Winning Canadian product development relies on dedication to data management
SOLIDWORKS Services included
Improve your performance and productivity with Javelin services
Technical Support
With SOLIDWORKS Subscription Service, you have access to extensive help from our SOLIDWORKS experts. Which will enhance your software investment and guide you through development challenges.
Benefits
- Live Technical Support from our certified support team.
- Remote Support to solve your technical issue right on your machine.
- Regular Communication of software updates and technical tips and tricks.
Upgrades & Resources
Enjoy the latest version of your software and direct access to a comprehensive library of drawings, parts, assemblies, and features contributed by users around the globe.
Advantages
- Automatic Upgrades to the most Up-to-date Version of your SOLIDWORKS software.
- FREE access to the SOLIDWORKS Customer Portal for Macros, Documentation, and the ability to submit Enhancement Requests.
- Full access to the SOLIDWORKS Knowledge Base for Articles, Tech Tips, and Best Practices.
Online Training & Certification
A SolidProfessor and a MySolidWorks online account is included with your subscription service where you can get answers, stay current, and sharpen your design skills with online training:
Features
- SolidProfessor includes 15K+ online tutorial videos.
- FREE access to SOLIDWORKS testing and certification to help you become a Certified SOLIDWORKS Associate (CSWA) or Professional (CSWP).
Find out the Cost
Get Canadian pricing for SOLIDWORKS software

